忍者ブログ
最新記事
(08/05)
(07/11)
(06/25)
(06/24)
(06/24)
ブログ内検索
カテゴリー
プロフィール
HN:
Toy Scooter
性別:
男性
職業:
はいぱー情報通信・電気くりえーたー
趣味:
読書
自己紹介:
wiki始めました・・・
//
統一性の無いblogになってきました、 資格とかLinuxとか・・・。
[111]  [110]  [109]  [108]  [107]  [106]  [105]  [104]  [103]  [102]  [101
×

[PR]上記の広告は3ヶ月以上新規記事投稿のないブログに表示されています。新しい記事を書く事で広告が消えます。

Microsoft SQL Server 2005を連動させた
VB Webサイトを作ってみました。

と言う事で、簡単なログオン、及び照会システムを
作る事とします、いつもの様に
ファイル>新規作成>Webサイト
を選択しクリック。
ms_sql_00.png
 
今回は"ソリューション名"を"smpl_webdb"としました。
ms_sql_01.png
 
"Default.aspx"が表示され準備完了と言った所です。
ms_sql_02.png
 
"ソリューションエクスプローラ"上の"App_Data"にて右クリック、
"新しい項目の追加"をクリックします。
ms_sql_03.png
 
SQLデータベースを選択、名前を"smpl_db"とし、
"追加"ボタンをクリックします。
ms_sql_04.png
 
"サーバーエクスプローラ"が表示され
"smpl_db"が作成された事が確認できます。
ms_sql_05.png
 
"テーブル"にて右クリック、"新しいテーブルの追加"を
クリックします。
ms_sql_06.png
 
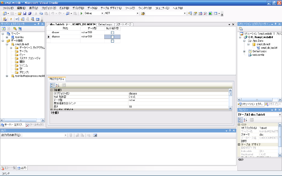
ログオンユーザ:"dbuser"
ログオンパスワード:"dbpass"
テーブルを作ってみました。
ms_sql_07.png
 
"dbo.Table5"タブを取敢えず閉じました、
変更を保存する為、"はい"ボタンをクリックします。
ms_sql_08.png
 
テーブルの名前は"dbuser"とし
"OK"ボタンをクリックします。
ms_sql_09.png
 
"サーバーエクスプローラ"にて"dbuser"テーブルが
作成された事が確認できます。
ms_sql_10.png
 
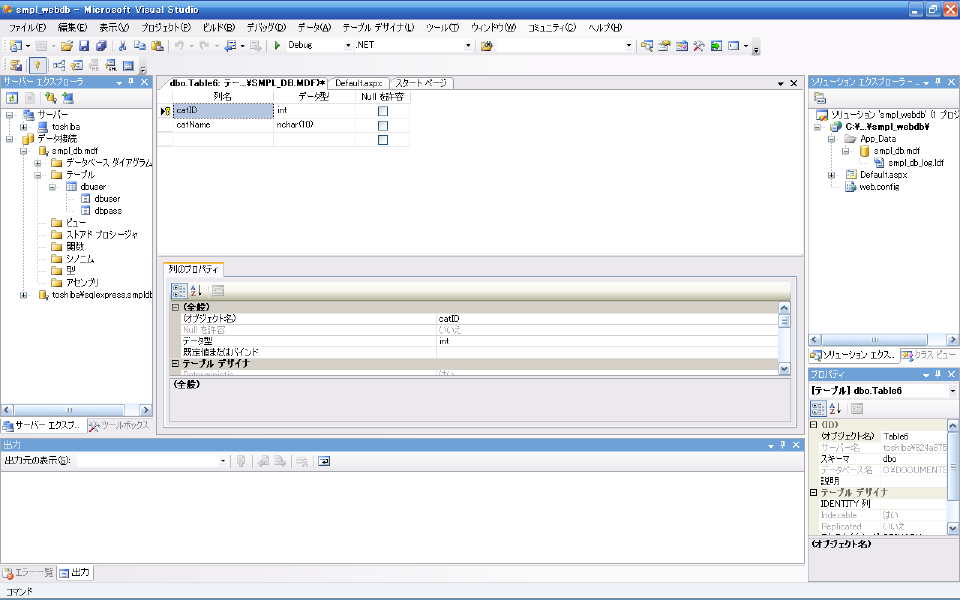
更にテーブルを追加、列名を"catID"、"catName"と入力、
"catID"にて右クリック"主キーの設定"クリックし
主キーを設定しました。
ms_sql_11.png
 
主キーを設定すると鍵のマークが表示されます。
ms_sql_12.png
 
此方も同様に保存します、
"はい"ボタンをクリック。
ms_sql_13.png
 
テーブルの名前は"category"とし
"OK"ボタンをクリックします。
ms_sql_14.png
 
"category"テーブルデータを表示させます。
ms_sql_15.png
 
まだ何も入っていません・・・
ms_sql_16.png
 
取敢えず入力してみました。
ms_sql_17.png
 
"catName"で設定長以上を入力すると以下が表示されます、
入力し直す場合は右上の"X"ボタンをクリック。
ms_sql_18.png
 
取敢えず必要なテーブルの作成は以上で終了です。

おまけ
無線LANで瞬断が多発する為、ファームをアップしました、
が、原因は近所の無線LANとの混信でした・・・
チャンネル変更で解決。
MZK-W300NH.png
PR
この記事にコメントする
お名前
タイトル
文字色
メールアドレス
URL
コメント
パスワード   Vodafone絵文字 i-mode絵文字 Ezweb絵文字
この記事へのトラックバック
この記事にトラックバックする:
この記事のURL: